Kepaniteraan Pidana
Lorem ipsum dolor sit amet, consectetur adipiscing elit. Ut elit tellus, luctus nec ullamcorper mattis, pulvinar dapibus leo.
UPAYA HUKUM PIDANA
1. UPAYA HUKUM PRAPERADILAN
Praperadilan merupakan salah satu lembaga dalam hukum pidana Indonesia, secara formil diatur dalam Pasal 77 sampai dengan Pasal 83 KUHAP. Dalam praktik digunakan oleh pihak-pihak/institusi yang mengajukan upaya atas ketidakpuasan penerapan hukum atau tindakan/keputusan aparat hukum yang dianggap telah menciderai rasa keadilan dan kepentingan mereka. Berdasarkan ketentuan Pasal 78 Ayat (1) dan (2) KUHAP praperadilan merupakan wewenang pengadilan negeri dan praperadilan tersebut dipimpin oleh hakim tunggal yang ditunjuk oleh ketua pengadilan negeri dan dibantu oleh seorang panitera.
Adapun kewenangan pengadilan negeri untuk memeriksa dan memutus perkara praperadilan dimaksud adalah sebagai berikut:
1. sah atau tidaknya penangkapan, penahanan, penghentian penyidikan atau penghentian penuntutan;
2. ganti kerugian dan atau rehabilitasi bagi seseorang yang perkara pidananya dihentikan pada tingkat penyidikan atau penuntutan.
terhadap permintaan pemeriksaan tentang sah atau tidaknya suatu penangkapan atau tentang sah atau tidaknya penahanan hanya diajukan oleh tersangka, keluarga, atau kuasanya kepada ketua pengadilan negeri dengan menyebutkan alasanya sedangkan hak untuk mengajukan permintaan untuk dapat diperiksanya sah atau tidaknya suatu penghentian penyidikan atau sah atau tidaknya penghentian penuntutan adalah penyidik atau penuntut umum atau pihak ketiga yang berkepentingan dengan menyebutkan pula alasannya.
Selain dari pihak-pihak dan perihal yang menjadi dasar praperadilan diatas dapat pula diajukan ganti kerugian dan rehabilitasi akibat tidak sahnya penangkapan atau penahanan atau akibat sahnya penghentian penyidikan atau penuntutan hal dimaksud dapat diajukan oleh tersangka atau pihak ketiga yang berkepentingan kepada ketua pengadilan negeri dengan menyebutkan alasanya. Ketentuan mengenai ganti kerugian dan rehabilitasi lebih lanjut diatur dalam Pasal 95 sampai dengan Pasal 101 KUHAP.
Atas putusan praperadilan dalam hal sebagaimana dimaksud Pasal 79, dan Pasal 81 KUHAP tidak dapat dimintakan banding, terkecuali putusan praperadilan yang menetapkan tidak sahnya penghentian penyidikan atau tidak sahnya penghentian penuntutan. Putusan banding terhadap pemeriksaan keberatan atas putusan praperadilan pada tingkat pertama yang diajukan penyidik atau penuntut umum atau tersangka, keluarga termasuk kuasanya merupakan putusan akhir (pihak-pihak dimaksud dalam uraian di atas yang dapat mengajukan banding tidak secara eksplisit disebutkan dalam ketentuan KUHAP. Namun demikian, dapat disimpulkan melalui suatu analisa bahwasanya kepentingan siapa yang terganggu atas putusan praperadilan tersebut atau dapat pula diserap suatu ketentuan dari pasal-pasal sebelumnya dalam undang-undang ini).
2. UPAYA HUKUM BIASA
a. Banding (Pasal 67 KUHAP)
Terhadap diri terdakwa atau penuntut umum, KUHAP memberikan hak kepada mereka untuk mengajukan upaya banding terhadap putusan pengadilan tingkat pertama kecuali terhadap putusan bebas murni/vrijpraak (bebas dari segala dakwaan), bebas tidak murni/onslag van alle rechtvervollging atau lepas dari segala tuntutan hukum yang menyangkut masalah kurang tepatnya penerapan hukum dan putusan pengadilan dalam acara cepat (putusan tindak pidana ringan dan perkara pelanggaran lalu-lintas).
b. Kasasi (Pasal 244 KUHAP)
Terhadap putusan pidana yang diberikan pada tingkat terakhir oleh pengadilan lain selain daripada Mahkamah Agung (Red: pengadilan negeri dan pengadilan tinggi), terdakwa ataupun penuntut umum dapat mengajukan permintaan pemeriksaan kasasi kepada Mahkamah Agung kecuali terhadap putusan bebas murni/vrijpraak.
Selanjutnya sebagaimana yang diatur dalam Pasal 253 KUHAP pemeriksaan dalam tingkat kasasi dilakukan oleh Mahkamah Agung atas permintaan para pihak sebagaimana dimaksud dalam Pasal 244 dan Pasal 248 KUHAP guna menentukan:
1) apakah benar suatu peraturan hukum tidak diterapkan atau diterapkan tidak sebagaimana mestinya;
2) apakah benar cara mengadili tidak dilaksanakan menurut ketentuan undang-undang;
3) apakah benar pengadilan telah melampaui batas wewenangnya;
maka oleh karena itu dalam tingkat kasasi kepada pihak yang mengajukan upaya hukum, undang-undang ini mewajibkan adanya memori kasasi dalam permohonannya, dan dengan alasan yang diuraikan dalam memori tersebut Mahkamah Agung menerima, memeriksa dan memutus perkara yang diajukan dan dengan sendirinya tanpa memori kasasi permohonan tersebut menjadi gugur.
3. UPAYA HUKUM LUAR BIASA
a. Pemeriksan Tingkat Kasasi Demi Kepentingan Hukum (Pasal 259 KUHAP)
Demi kepentingan hukum terhadap semua putusan yang telah memperoleh kekuatan hukum tetap dari pengadilan lain selain daripada Mahkamah Agung dapat diajukan 1 (satu) kali permohonan oleh Jaksa Agung dan putusan kasasi demi kepentingan hukum tidak boleh merugikan pihak yang berkepentingan.
b. Peninjauan Kembali Putusan Pengadilan yang telah Mempunyai Kekuatan Hukum Tetap (Pasal 263 KUHAP)
Terhadap putusan pengadilan yang telah memperoleh kekuatan hukum tetap, kecuali putusan bebas atau lepas dari segala tuntutan hukum, terpidana atau ahli warisnya dapat mengajukan permintaan peninjauan kembali kepada Mahkamah Agung.
Permintaan peninjauan kembali diajukan bersamaan dengan memori peninjauan kembali dan berdasarkan alasan dari pemohon tersebut Mahkamah Agung mengadili hanya dengan alasan yang telah ditentukan oleh KUHAP sebagai berikut:
1) Apabila terdapat keadaan baru yang menimbulkan dugaan kuat, bahwa jika keadaan itu sudah diketahui pada waktu sidang masih berlangsung, hasilnya akan berupa putusan bebas atau putusan lepas dari segala tuntutan hukum atau tuntutan penuntut umum tidak dapat diterima atau terhadap perkara itu diterapkan ketentuan pidana yang lebih ringan;
2) Apabila dalam pelbagai putusan terdapat pernyataan bahwa sesuatu telah terbukti, akan tetapi hal atau keadaan sebagai dasar dan alasan putusan yang dinyatakan telah terbukti itu, ternyata telah bertentangan satu dengan yang lain;
3) Apabila putusan itu dengan jelas memperlihatkan suatu kekhilafan hakim atau suatu kekeliruan yang nyata;
selanjutnya, atas dasar alasan yang sama sebagaimana disebutkan dalam poin 1, 2 dan 3 di atas (Pasal 263 Ayat [2] KUHAP) maka terhadap suatu putusan pengadilan yang telah memperoleh kekuatan hukum tetap dapat diajukan permintaan peninjauan kembali apabila dalam putusan itu secara jelas memperlihatkan bahwa dakwaan telah terbukti akan tetapi pemidanaan tidak dijatuhkan.
Dalam hal permintaan peninjauan kembali tidak memenuhi ketentuan sebagaimana tersebut pada Pasal 263 Ayat (2) KUHAP, maka Mahkamah Agung menyatakan bahwa permintaan peninjauan kembali tidak dapat diterima dengan disertai dasar alasannya. Pernyataan tidak dapat diterima tersebut tidak terkait dengan substansi/materiil pemeriksaan peninjauan kembali namun lebih kepada alasan formil yang tidak terpenuhi sehingga terhadapnya dapat diajukan kembali.
Dalam hal Mahkamah Agung berpendapat bahwa permintaan peninjauan kembali tersebut memenuhi persyaratan dan alasan peninjauan kembali telah sesuai dengan ketentuan KUHAP maka Mahkamah Agung akan memeriksa permohonan itu dan membuat putusan sebagai berikut:
1) Apabila alasan pemohon tidak benar atau tidak terbukti, Mahkamah Agung menolak permintaan peninjauan kembali dengan menetapkan bahwa putusan yang dimintakan peninjauan kembali itu tetap berlaku disertai dengan dasar pertimbangnnya;
2) Apabila alasan pemohon benar atau terbukti, maka Mahkamah Agung membatalkan putusan yang dimintakan peninjauan kembali itu dan menjatuhkan putusan yang alternatifnya sebagai berikut:
a) putusan bebas;
b) putusan lepas dari segala tuntutan;
c) putusan tidak dapat menerima tuntutan penuntut umum;
d) putusan dengan menerapkan ketentuan pidana yang lebih ringan.
Dalam hal Mahakamah Agung menjatuhkan pidana terhadap permintaan peninjauan kembali itu maka dengan alasan apapun pidana yang dijatuhkan tidak boleh melebihi pidana yang telah dijatuhkan dalam putusan semula.
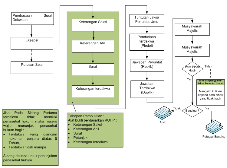
PELAYANAN PERKARA PIDANA
Meja Pertama : Menerima perkara pidana, lengkap dengan surat dakwaannya dan surat-surat yang berhubungan dengan perkara tersebut. Pendaftaran perkara pidana biasa dalam buku register induk, dilaksanakan dengan mencatat nomor perkara sesuai dengan urutan dalam buku register tersebut. Pendaftaran perkara pidana singkat, dilaksanakan setelah Hakim menetapkan dalam persidangan, bahwa perkara tersebut akan diperiksa menurut acara pemeriksaan singkat. Pendaftaran perkara tindak pidana ringan dan lalu lintas dilaksanakan setelah perkara itu diputus oleh Pengadilan. Pengisian kolom-kolom buku register, harus dilaksanakan dengan tertib dan cermat, berdasarkan jalannya penyelesaian perkara. Berkas perkara yang diterima, harus dilengkapi dengan formulir Penetapan Majelis Hakim disampaikan kepada Wakil Panitera, selanjutnya segera diserahkan kepada Ketua Pengadilan Negeri melalui Panitera. Perkara yang sudah ditetapkan Majelis Hakimnya, segera diserahkan kepada Majelis Hakim yang ditunjuk setelah dilengkapi dengan formulir Penetapan Hari Sidang, dan pembagian perkara dicatat dengan tertib. Penetapan hari sidang pertama dan penundaan sidang beserta alasan penundaannya yang dilaporkan oleh Panitera Pengganti setelah persidangan, harus dicatat didalam buku register dengan tertib. Pemegang buku register, harus mencatat dengan cermat dalam register yang terkait, semua kegiatan perkara yang berkenaan dengan perkara banding, kasasi, peninjauan kembali, grasi dan pelaksanaan putusan ke dalam buku register induk yang bersangkutan. Meja Kedua : Menerima pernyataan banding, kasasi, peninjauan kembali, dan grasi/remisi. Menerima/memberikan tanda terima atas: (a) Memori banding. (b) Kontra memori banding. (c) Memori kasasi. (d) Kontra memori kasasi. (e) Alasan peninjauan kembali. (f) Jawaban/tanggapan peninjauan kembali. (g) Permohonan grasi/remisi. (h) Penangguhan pelaksanaan putusan. Membuat akta permohonan berpikir bagi terdakwa. Membuat akta tidak mengajukan permohonan banding. Menyiapkan dan menyerahkan salinan-salinan putusan Pengadilan, apabila ada permintaan dari pihak yang bersangkutan. Pelaksanaan tugas-tugas pada Meja Pertama dan Meja Kedua, dilakukan oleh Panitera Muda Pidana dan berada langsung dibawah pengamatan Wakil Panitera. Administrasi Perkara Pidana Banding : Permohonan banding diajukan dalam waktu 7 (tujuh) hari sesudah putusan dijatuhkan, atau setelah putusan diberitahukan kepada terdakwa yang tidak hadir dalam pengucapan putusan. Permohonan banding yang diajukan melampaui tenggang waktu tersebut harus ditolak dengan. membuat surat keterangan. Permohonan banding yang telah memenuhi prosedur dan waktu yang ditetapkan, harus dibuatkan akta pemyataan banding yang ditandatangani oleh Panitera dan pemohon banding, serta tembusannya diberikan kepada pemohon banding. Dalam hal pemohon tidak dapat menghadap, hal ini harus dicatat oleh Panitera dengan disertai alasannya dan catatan tersebut harus dilampirkan dalam berkas perkara serta juga ditulis dalam daftar perkara pidana. Permohonan banding yang diajukan harus dicatat dalam buku register induk perkara pidana dan register banding. Panitera wajib memberitahukan permohonan banding dari pihak yang satu kepada pihak yang lain. Tanggal penerimaan memori dan kontra memori banding, harus dicatat dan salinannya disampaikan kepada pihak yang lain, dengan membuat relas pemberitahuan/penyerahannya. Sebelum berkas perkara dikirim ke Pengadilan Tinggi, selama 7 hari pemohon banding wajib diberi kesempatan untuk mempelajari berkas perkara. Dalam waktu 14 (empat betas) hari sejak permohonan banding diajukan, berkas perkara banding berupa berkas A dan B harus sudah dikirim ke Pengadilan Tinggi. Selama perkara banding belum diputus oleh Pengadilan Tinggi, permohonan banding dapat dicabut sewaktu-waktu, dan dalam hal sudah dicabut tidak boleh diajukan permohonan banding lagi. Perkara Pidana Kasasi : Permohonan kasasi diajukan dalam waktu 14 (empat belas) hari sesudah putusan pengadilan yang dimintakan kasasi diberitahukan. Permohonan kasasi yang telah memenuhi prosedur, dan tenggang waktu yang te1ah ditetapkan harus dibuatkan akta pernyataan kasasi yang ditandatangani oleh Panitera. Permohonan kasasi wajib diberitahukan kepada pihakl awan dan dibuatkan akta/relaas pemberitahuan permohonan kasasi. Terhadap permohonan kasasi yang melewati tenggang waktu tersebut, tetap diterima dengan membuat surat keterangan oleh Panitera yang diketahui oleh Ketua Pengadilan Negeri, dan berkas perkara tersebut dikirim ke Mahkamah Agung. Memori kasasi selambat-lambatnya dalam waktu 14 (empat betas) hari sesudah pernyataan kasasi, harus sudah diterima pada Kepaniteraan Pengadilan Negeri. Dalam hal terdakwa selaku pemohon kasasi kurang memahami hukum, Panitera wajib menanyakan dan mencatat alasan-alasan kasasi dengan membuat memori kasasi baginya. Dalam hal pemohon kasasi tidak menyerahkan memori kasasi, panitera harus membuat pernyataan bahwa pemohon tidak mengajukan memori kasasi. Sebelum berkas perkara dikirim kepada Mahkamah Agung, pihak yang bersangkutan hendaknya diberi kesempatan mempelajari berkas perkara tersebut. Selambat-lambatnya dalam waktu 14 (empat belas) hari setelah tenggang waktu mengajukan memori kasasi berakhir, berkas perkara berupa berkas A dan B harus sudah dikirim ke Mahkamah Agung. Foto copy relas pemberitahuan putusan Mahkamah Agung, supaya dikirim ke Mahkamah Agung. Perkara Pidana Peninjauan Kembali : Permohonan Peninjauan Kembali dari terpidana atau ahli warisnya beserta alasan-alasannya, diterima oleh Panitera dan ditulis dalam suatu surat keterangan yang ditanda tangani oleh Panitera dan pemohon. Dalam hal terpidana selaku pemohon peninjauan kembali kurang memahami hukum, Panitera wajib menanyakan dan mencatat alasan-alasan secara jelas. dengan membuatkan surat permohonan peninjauan kembali. Dalam hal Pengadilan Negeri menerima permintaan peninjauan kembali, wajib memberitahukan permintaan peninjauan kembali kepada Jaksa Penuntut Umum. Dalam waktu 14 (empat belas) hari, setelah permohonan peninjauan kembali diterima Pengadilan Negeri, Ketua Pengadilan Negeri menunjuk Hakim yang tidak memeriksa perkara semula yang dimintakan peninjauan kembali, untuk memeriksa alasan permintaan peninjauan kembali tersebut, yang mana pemohon dan Jaksa ikut hadir dalam menyampaikan pendapatnya. Panitera wajib membuat berita acara pemeriksaan peninjauan kembali dan ditandatangani oleh Hakim, Jaksa, pemohon dan Panitera. Panitera wajib membuat berita acara pendapat Ketua/Hakim Pengadilan Negeri tentang peninjauan kembali. Dalam waktu 30 hari Panitera mengirimkan berkas perkara permohonan peninjauan kembali, berita acara pemeriksaan, dan berita acara pendapat Ketua/Hakim, dan menyampaikan tembusan surat pengantarnya kepada pemohon dan Jaksa. Dalam hal yang dimintakan peninjauan kembali putusan Pengadilan tingkat banding, maka tembusan surat pengantar, berita acara pemeriksaan, dan berita acara pendapat Ketua/Hakim disampaikan kepada Pengadilan Tingkat Banding yang bersangkutan. Foto copy relas pemberitahuan putusan Mahkamah Agung supaya dikirim ke Mahkamah Agung. Prosedur Penerimaan Permohonan Grasi/Remisi. Permohonan grasi/remisi harus diajukan kepada Panitera Pengadilan yang memutus pada tingkat pertama. Surat permohonan grasi tersebut, beserta berkas perkara semula termasuk putusan-putusan atas perkara tersebut, disampaikan kepada Hakim yang memutus pada tingkat pertama atau kepada Ketua Pengadilan untuk mendapatkan pertimbangan tentang permohonan grasi tersebut. Dalam waktu 30 (tiga puluh) hari setelah permohonan grasi/remisi diterima, maka permohonan grasi serta berkas perkara yang bersangkutan, dengan disertai pertimbangan Hakim/Ketua Pengadilan, kepada Kepala Kejaksaan Negeri. Dalam perkara singkat permohonan dan berkas perkara dikirim kepada Mahkamah Agung. Permohonan grasi/remisi dicatat dalam register induk perkara pidana dan register grasi/remisi. Sumber: Mahkamah Agung, Pedoman Pelaksanaan Tugas dan Administrasi Pengadilan (Buku II), Cet. II, 1997</div?

